网易七鱼
网易定位
网易云信
申请试用
首页
产品
全渠道获客
微信名片
微信小站
智能表单
广告对接
裂变工具
多触点沟通
企业微信
云呼叫
云短信
线下拜访
私域互动转化
内容素材包
客户雷达
互动指数
任务SOP
客户关系管理
CRM组件
智能标签
客户流转
数据分析
解决方案
企业微信解决方案
新电销解决方案
价格
新闻动态
关于我们
联系我们
申请试用
根据不同的管理需求,我们支持角色权限自定义
网易互客
2021-06-10
本文转载自公众号:
网易互客
,作者:admin
互客小课堂 022
角色权限自定义
不同的企业,对于员工的权限管理会有不同的要求。比如
对于【导出客户】权限:A企业希望销售主管可以导出客户数据进行分析,B企业却担忧销售主管导出客户造成数据泄露;
对于【公海】权限:A企业希望销售可以主动去公海领取客户,B企业却希望所有的公海客户都是由管理员去统一分配,不允许销售领取
……
为了满足不同企业的权限管理需求,我们支持了角色权限自定义功能。
1.1 角色权限管理
点击“系统管理->角色权限管理”,可以新建角色或者对已有角色的权限进行更新。
我们已经给每个企业预置了5个角色。其中“企业所有者”是最高权限管理员,其他几个角色”企业管理员,运营,销售主管,销售”允许编辑描述和权限位,但角色名称不可修改。
你可以点击右上角【新建角色】,去自定义所需角色和权限位。
你可以在“员工通讯录”处,点击【修改角色】,批量修改员工角色。或者单个编辑某个员工的所属角色。
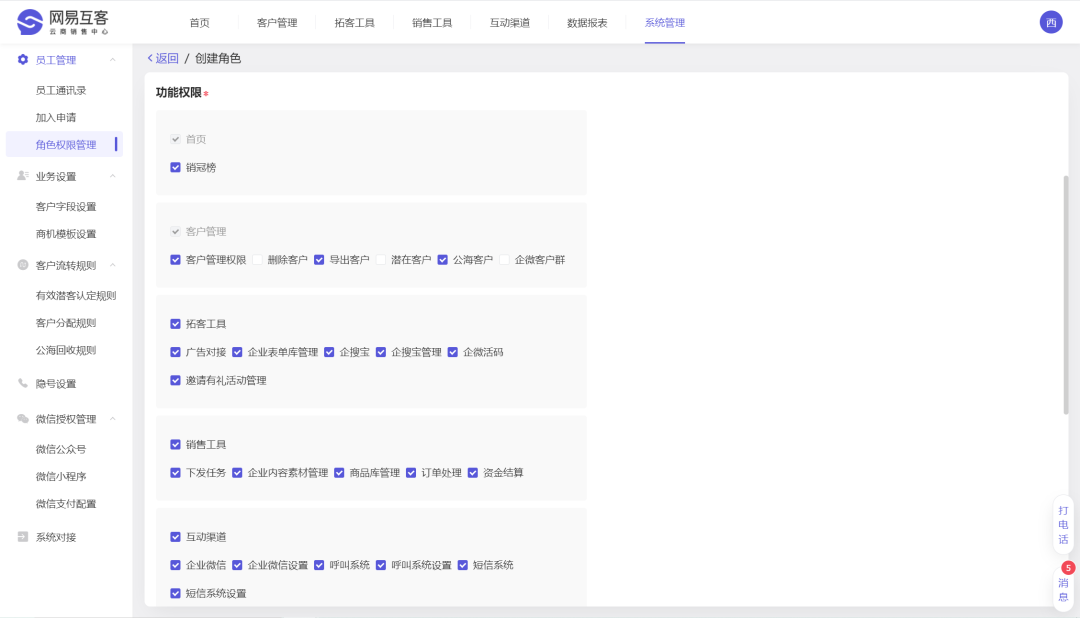
1.2 功能权限说明
你可以勾选每个角色所拥有的功能权限。
1.3 数据权限说明
你还可以勾选每个角色所拥有的数据权限范围。
数据权限会影响如下模块的所见数据范围。
模块
受数据权限影响
首页
数据概览
销冠榜
客户管理
跟进中客户
企微客户群
拓客工具
表单填写记录
邀请有礼记录
销售工具
文件浏览记录
文章阅读记录
企业小站浏览记录
商品浏览和购买记录
订单管理
互动渠道
企微群发记录
企微会话存档
企微质检记录
通话记录
短信记录
数据报表
所有的数据报表
话机通话数据计入互客数据统计报表
话机通话数据计入互客数据统计报表相关板块,让销售呼出相关数据更全面,相关功能板块如下:
互动分析-话机通话情况:
企业概览-呼出数据情况:
员工报表-呼出/接听相关数据:
我的报表-呼出数据:
种草文章转载工具优化
为了更好的支持客户内容营销能力,提升内容创作体验,优化了种草文章转载工具,修复了部分文章内容格式不支持或乱码等问题,主要优化点如下:
· 支持包含音频文件的内容转载,转载后音频文件可正常播放;
· 支持文章内容仅为单独视频的转载,转载后该视频可正常播放;
· 优化了部分文章出现横向滚动条的细节格式问题;
转载工具入口:
支持一键领取重复客户
新建或编辑客户资料时,如果查到了重复客户,销售可一键领取没有人跟进的客户。
手动新建客户时可添加商机+联系人
在新建客户时,可以一次性完成商机和联系人的添加,减少操作步骤,提升效率~
写跟进记录支持插入图片
功能入口:写跟进记录/打电话/接电话等记录入口,点击添加图片。
立即领取免费试用机会,打造你的销冠团队吧
申请试用
×
如果您在寻找一个共赢平台,填写一下信息,我们将尽快联系您。
姓 名
联系电话
公司名称
验证码:
提交申请
取消
提交需求
姓名
电话
提交
刘经理:13682565128
扫描二维码